Desde la versión gvSIG 2.4, hemos aumentado el número de herramientas que facilitan el desarrollo de las extensiones desde el Editor de Scripts. Una de estas nuevas herramientas es la integración de Git con el Editor. Esta integración nos facilitará llevar un control de versiones para las extensiones que estemos desarrollando.
Desde la Asociación gvSIG utilizamos principalmente esta integración para el desarrollo de las extensiones que tenemos publicadas en gvSIGAssociation en Github.
Para los que no lo conozcan, Github es una plataforma basada en Git que se utiliza para mantener un seguimiento de desarrollos de programación. Nos permite tener repositorios de manera gratuita (siempre y cuando sean públicos) y almacenar nuestro código, así como, mantener un historial de las diferentes versiones que desarrollemos. Por lo que si estás interesado en compartir un proyecto y tenerlo almacenado en la nube con seguridad, Github puede ser un buen sitio donde empezar.
El modo de utilizar desde gvSIG sería sencillo. Vamos a explicar un ejemplo paso a paso.
- Las funcionalidades de Git/Github son muchas y extensas, en este ejemplo solo vamos a ver lo que sería modificar un repositorio que nos pertenece desde gvSIG.
Para empezar, tenemos un repositorio ya inicializado en Github, como en este ejemplo el proyecto gvsig-desktop-scripting-ConvertFieldToDate En el caso de otros desarrolladores podrían tener estos repositorios en sus propios perfiles, asociados a sus empresas, privados, etc. Si eres nuevo en Github o Git, hay muchas guías por Internet que te pueden ayudar a iniciarte.
Primer paso sería ir a la web del proyecto en Github y copiar el enlace al repositorio donde pone “Clone or Download”:
Y clickar sobre el “Copiar el portapapeles”
Siguiente paso sería irnos al Editor de Scripts en gvSIG, y crear una carpeta en nuestro directorio. En este caso vamos a crearla dentro de “Addons” con el mismo nombre que tiene el proyecto “ConvertFieldToDate”.
Siguiente paso, seleccionamos la carpeta en nuestro árbol de proyectos y buscamos el módulo de Git.
Para empezar, vamos a clonar los ficheros que ya tenemos en Github para trabajar en nuestro ordenador. Seleccionaremos la opción “Clone” y introduciremos el enlace copia de la web anteriormente. Siempre con cuidado, teniendo la carpeta del proyecto correcta seleccionada.
Y después de ejecutarse:
Si vamos a la carpeta del proyecto podemos ver que aún está vacía, pero ya hemos creado un enlace entre esta carpeta y su análoga en Github.
Vamos a acceder al panel que nos va a permitir manejar la mayor parte de opciones de Git. Teniendo la carpeta siempre seleccionada, vamos a Git -> Show Changes
Podemos ver que nos aparecerá un nuevo tab abajo con las diferencias que existen entre nuestro repositorio local, y nuestro repositorio remoto en Github, además de un menu con muchas otras opciones.
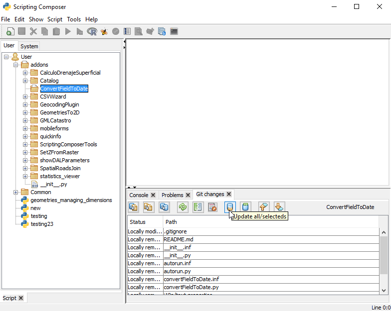
Para empezar, queremos traernos a nuestra carpeta que está actualmente vacía nuestros ficheros. Para ello clickaremos sobre el botón “Update all” y clickaremos “Yes” a la pregunta “Are you sure to overwrite files in the workspace?”. Esto descargará los ficheros de la nube a local. Cuidado si ya dispones de algún fichero en esta carpeta ya que con esta operación podría ser eliminado:
Una vez concluida la operación, si actualizamos el árbol de proyectos “:
Veremos que ya aparece un “+” delante de “ConvertFieldToDate” y comprobamos que tiene los ficheros:
En este caso, queremos corregir una serie de imports en el fichero “convertFieldToDate”, por lo que abrimos el script, realizamos los cambios y guardamos el script.
Una vez realizados presionamos el botón de refrescar en la ventana anterior.
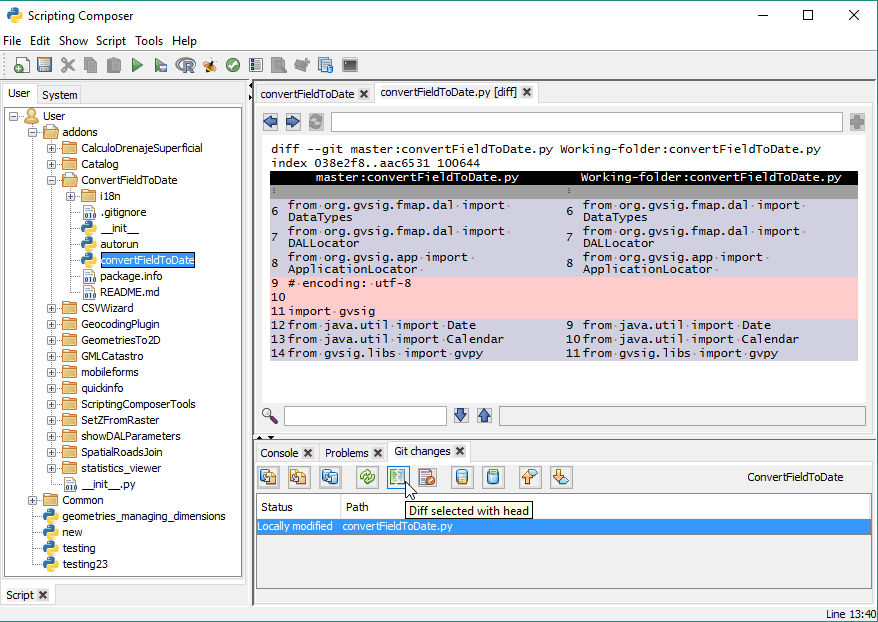
Veremos que nos aparece que el fichero ha sido modificado y que es diferente al que está en el repositorio online.
Si seleccionamos uno de los cambios de la lista y apretamos en el botón de “Show differences”, podremos comprobar los cambios que ha sufrido el fichero. En este caso, la eliminación de dos líneas de código:
Para subir los cambios al repositorio online primero tenemos que hacer un commit de ellos. Podemos selecionar primero si queremos que suba todos o solo los de los ficheros seleccionados. Presionaremos el botón de Commit:
Escribiremos un mensaje que describa el problema solucionado:
Una vez realizado el commit, tendremos que subir los cambios realizados al repositorio online. Para este paso hay que usar el botón de Push.
Nos pedirá el usuario y contraseña del repositorio.
Una vez finalizado aparecerá un mensaje de “OK”
Si vamos a la web podremos comprobar que el commit se ha realizado correctamente.
Y podemos visualizar los cambios de este commit:
Esto es una breve introducción de la funcionalidad de Git en gvSIG.
Esperemos sacar más documentación próximamente pero para cualquier duda como siempre podéis preguntar en las Listas de Desarrollo
























Reblogged this on másquesig.